图解React图解React
  • 原理解析
  • 高频算法
  • 面试题
⌘ K
基本概念
宏观包结构
两大工作循环
高频对象
运行核心
启动过程
reconciler 运作流程
优先级管理
调度原理
fiber 树构造(基础准备)
fiber 树构造(初次创建)
fiber 树构造(对比更新)
fiber 树渲染
状态管理
状态与副作用
Hook 原理(概览)
Hook 原理(状态Hook)
Hook 原理(副作用Hook)
context 原理
交互
合成事件
Copyright © 2023 | Powered by dumi

fiber 树构造(初次创建)

本节的内容完全建立在前文fiber 树构造(基础准备)中介绍的基础知识之上, 其中总结了fiber 树构造的 2 种情况:

  1. 初次创建: 在React应用首次启动时, 界面还没有渲染, 此时并不会进入对比过程, 相当于直接构造一棵全新的树.
  2. 对比更新: React应用启动后, 界面已经渲染. 如果再次发生更新, 创建新fiber之前需要和旧fiber进行对比. 最后构造的 fiber 树有可能是全新的, 也可能是部分更新的.

本节只讨论初次创建这种情况, 为了控制篇幅(本节直击核心源码, 不再介绍基础知识, 可参照fiber 树构造(基础准备))并突出fiber 树构造过程, 后文会在Legacy模式下进行分析(因为只讨论fiber树构造原理, Concurrent模式与Legacy没有区别).

本节示例代码如下(codesandbox 地址):

class App extends React.Component {
componentDidMount() {
console.log(`App Mount`);
console.log(`App 组件对应的fiber节点: `, this._reactInternals);
}
render() {
return (
<div className="app">
<header>header</header>
<Content />
</div>
);
}
}
class Content extends React.Component {
componentDidMount() {
console.log(`Content Mount`);
console.log(`Content 组件对应的fiber节点: `, this._reactInternals);
}
render() {
return (
<React.Fragment>
<p>1</p>
<p>2</p>
</React.Fragment>
);
}
}
export default App;

启动阶段

在前文React 应用的启动过程中分析了 3 种启动模式的差异, 在进入react-reconciler包之前(调用updateContainer之前), 内存状态图如下:

根据这个结构, 可以在控制台中打出当前页面对应的fiber树(用于观察其结构):

document.getElementById('root')._reactRootContainer._internalRoot.current;

然后进入react-reconciler包调用updateContainer 函数:

// ... 省略了部分代码
export function updateContainer(
element: ReactNodeList,
container: OpaqueRoot,
parentComponent: ?React$Component<any, any>,
callback: ?Function,
): Lane {
// 获取当前时间戳
const current = container.current;
const eventTime = requestEventTime();
// 1. 创建一个优先级变量(车道模型)
const lane = requestUpdateLane(current);
// 2. 根据车道优先级, 创建update对象, 并加入fiber.updateQueue.pending队列
const update = createUpdate(eventTime, lane);
update.payload = { element };
callback = callback === undefined ? null : callback;
if (callback !== null) {
update.callback = callback;
}
enqueueUpdate(current, update);
// 3. 进入reconciler运作流程中的`输入`环节
scheduleUpdateOnFiber(current, lane, eventTime);
return lane;
}

由于update对象的创建, 此时的内存结构如下:

注意: 最初的ReactElement对象<App/>被挂载到HostRootFiber.updateQueue.shared.pending.payload.element中, 后文fiber树构造过程中会再次变动.

构造阶段

为了突出构造过程,排除干扰,先把内存状态图中的FiberRoot和HostRootFiber单独提出来(后文在此基础上添加):

在scheduleUpdateOnFiber 函数中:

// ...省略部分代码
export function scheduleUpdateOnFiber(
fiber: Fiber,
lane: Lane,
eventTime: number,
) {
// 标记优先级
const root = markUpdateLaneFromFiberToRoot(fiber, lane);
if (lane === SyncLane) {
if (
(executionContext & LegacyUnbatchedContext) !== NoContext &&
(executionContext & (RenderContext | CommitContext)) === NoContext
) {
// 首次渲染, 直接进行`fiber构造`
performSyncWorkOnRoot(root);
}
// ...
}
}

可以看到, 在Legacy模式下且首次渲染时, 有 2 个函数markUpdateLaneFromFiberToRoot和performSyncWorkOnRoot.

其中markUpdateLaneFromFiberToRoot(fiber, lane)函数在fiber树构造(对比更新)中才会发挥作用, 因为在初次创建时并没有与当前页面所对应的fiber树, 所以核心代码并没有执行, 最后直接返回了FiberRoot对象.

performSyncWorkOnRoot看起来源码很多, 初次创建中真正用到的就 2 个函数:

function performSyncWorkOnRoot(root) {
let lanes;
let exitStatus;
if (
root === workInProgressRoot &&
includesSomeLane(root.expiredLanes, workInProgressRootRenderLanes)
) {
// 初次构造时(因为root=fiberRoot, workInProgressRoot=null), 所以不会进入
} else {
// 1. 获取本次render的优先级, 初次构造返回 NoLanes
lanes = getNextLanes(root, NoLanes);
// 2. 从root节点开始, 至上而下更新
exitStatus = renderRootSync(root, lanes);
}
// 将最新的fiber树挂载到root.finishedWork节点上
const finishedWork: Fiber = (root.current.alternate: any);
root.finishedWork = finishedWork;
root.finishedLanes = lanes;
// 进入commit阶段
commitRoot(root);
// ...后面的内容本节不讨论
}

其中getNextLanes返回本次 render 的渲染优先级(详见fiber 树构造(基础准备)中优先级相关小节)

renderRootSync

function renderRootSync(root: FiberRoot, lanes: Lanes) {
const prevExecutionContext = executionContext;
executionContext |= RenderContext;
// 如果fiberRoot变动, 或者update.lane变动, 都会刷新栈帧, 丢弃上一次渲染进度
if (workInProgressRoot !== root || workInProgressRootRenderLanes !== lanes) {
// 刷新栈帧, legacy模式下都会进入
prepareFreshStack(root, lanes);
}
do {
try {
workLoopSync();
break;
} catch (thrownValue) {
handleError(root, thrownValue);
}
} while (true);
executionContext = prevExecutionContext;
// 重置全局变量, 表明render结束
workInProgressRoot = null;
workInProgressRootRenderLanes = NoLanes;
return workInProgressRootExitStatus;
}

在renderRootSync中, 在执行fiber树构造前(workLoopSync)会先刷新栈帧prepareFreshStack(参考fiber 树构造(基础准备)).在这里创建了HostRootFiber.alternate, 重置全局变量workInProgress和workInProgressRoot等.

循环构造

逻辑来到workLoopSync, 虽然本节在Legacy模式下进行讨论, 此处还是对比一下workLoopConcurrent

function workLoopSync() {
while (workInProgress !== null) {
performUnitOfWork(workInProgress);
}
}
function workLoopConcurrent() {
// Perform work until Scheduler asks us to yield
while (workInProgress !== null && !shouldYield()) {
performUnitOfWork(workInProgress);
}
}

可以看到workLoopConcurrent相比于Sync, 会多一个停顿机制, 这个机制实现了时间切片和可中断渲染(参考React 调度原理)

结合performUnitOfWork函数(源码地址)

// ... 省略部分无关代码
function performUnitOfWork(unitOfWork: Fiber): void {
// unitOfWork就是被传入的workInProgress
const current = unitOfWork.alternate;
let next;
next = beginWork(current, unitOfWork, subtreeRenderLanes);
unitOfWork.memoizedProps = unitOfWork.pendingProps;
if (next === null) {
// 如果没有派生出新的节点, 则进入completeWork阶段, 传入的是当前unitOfWork
completeUnitOfWork(unitOfWork);
} else {
workInProgress = next;
}
}

可以明显的看出, 整个fiber树构造是一个深度优先遍历(可参考React 算法之深度优先遍历), 其中有 2 个重要的变量workInProgress和current(可参考前文fiber 树构造(基础准备)中介绍的双缓冲技术):

  • workInProgress和current都视为指针
  • workInProgress指向当前正在构造的fiber节点
  • current = workInProgress.alternate(即fiber.alternate), 指向当前页面正在使用的fiber节点. 初次构造时, 页面还未渲染, 此时current = null.

在深度优先遍历中, 每个fiber节点都会经历 2 个阶段:

  1. 探寻阶段 beginWork
  2. 回溯阶段 completeWork

这 2 个阶段共同完成了每一个fiber节点的创建, 所有fiber节点则构成了fiber树.

探寻阶段 beginWork

beginWork(current, unitOfWork, subtreeRenderLanes)(源码地址)针对所有的 Fiber 类型, 其中的每一个 case 处理一种 Fiber 类型. updateXXX函数(如: updateHostRoot, updateClassComponent 等)的主要逻辑:

  1. 根据 ReactElement对象创建所有的fiber节点, 最终构造出fiber树形结构(设置return和sibling指针)
  2. 设置fiber.flags(二进制形式变量, 用来标记 fiber节点 的增,删,改状态, 等待completeWork阶段处理)
  3. 设置fiber.stateNode局部状态(如Class类型节点: fiber.stateNode=new Class())
function beginWork(
current: Fiber | null,
workInProgress: Fiber,
renderLanes: Lanes,
): Fiber | null {
const updateLanes = workInProgress.lanes;
if (current !== null) {
// update逻辑, 首次render不会进入
} else {
didReceiveUpdate = false;
}
// 1. 设置workInProgress优先级为NoLanes(最高优先级)
workInProgress.lanes = NoLanes;
// 2. 根据workInProgress节点的类型, 用不同的方法派生出子节点
switch (
workInProgress.tag // 只保留了本例使用到的case
) {
case ClassComponent: {
const Component = workInProgress.type;
const unresolvedProps = workInProgress.pendingProps;
const resolvedProps =
workInProgress.elementType === Component
? unresolvedProps
: resolveDefaultProps(Component, unresolvedProps);
return updateClassComponent(
current,
workInProgress,
Component,
resolvedProps,
renderLanes,
);
}
case HostRoot:
return updateHostRoot(current, workInProgress, renderLanes);
case HostComponent:
return updateHostComponent(current, workInProgress, renderLanes);
case HostText:
return updateHostText(current, workInProgress);
case Fragment:
return updateFragment(current, workInProgress, renderLanes);
}
}

updateXXX函数(如: updateHostRoot, updateClassComponent 等)虽然 case 较多, 但是主要逻辑可以概括为 3 个步骤:

  1. 根据fiber.pendingProps, fiber.updateQueue等输入数据状态, 计算fiber.memoizedState作为输出状态
  2. 获取下级ReactElement对象
    1. class 类型的 fiber 节点
      • 构建React.Component实例
      • 把新实例挂载到fiber.stateNode上
      • 执行render之前的生命周期函数
      • 执行render方法, 获取下级reactElement
      • 根据实际情况, 设置fiber.flags
    2. function 类型的 fiber 节点
      • 执行 function, 获取下级reactElement
      • 根据实际情况, 设置fiber.flags
    3. HostComponent 类型(如: div, span, button 等)的 fiber 节点
      • pendingProps.children作为下级reactElement
      • 如果下级节点是文本节点,则设置下级节点为 null. 准备进入completeUnitOfWork阶段
      • 根据实际情况, 设置fiber.flags
    4. 其他类型...
  3. 根据ReactElement对象, 调用reconcileChildren生成Fiber子节点(只生成次级子节点)
    • 根据实际情况, 设置fiber.flags

不同的updateXXX函数处理的fiber节点类型不同, 总的目的是为了向下生成子节点. 在这个过程中把一些需要持久化的数据挂载到fiber节点上(如fiber.stateNode,fiber.memoizedState等); 把fiber节点的特殊操作设置到fiber.flags(如:节点ref,class组件的生命周期,function组件的hook,节点删除等).

这里列出updateHostRoot, updateHostComponent的代码, 对于其他常用 case 的分析(如class类型, function类型), 在状态组件章节中进行探讨.

fiber树的根节点是HostRootFiber节点, 所以第一次进入beginWork会调用updateHostRoot(current, workInProgress, renderLanes)

// 省略与本节无关代码
function updateHostRoot(current, workInProgress, renderLanes) {
// 1. 状态计算, 更新整合到 workInProgress.memoizedState中来
const updateQueue = workInProgress.updateQueue;
const nextProps = workInProgress.pendingProps;
const prevState = workInProgress.memoizedState;
const prevChildren = prevState !== null ? prevState.element : null;
cloneUpdateQueue(current, workInProgress);
// 遍历updateQueue.shared.pending, 提取有足够优先级的update对象, 计算出最终的状态 workInProgress.memoizedState
processUpdateQueue(workInProgress, nextProps, null, renderLanes);
const nextState = workInProgress.memoizedState;
// 2. 获取下级`ReactElement`对象
const nextChildren = nextState.element;
const root: FiberRoot = workInProgress.stateNode;
if (root.hydrate && enterHydrationState(workInProgress)) {
// ...服务端渲染相关, 此处省略
} else {
// 3. 根据`ReactElement`对象, 调用`reconcileChildren`生成`Fiber`子节点(只生成`次级子节点`)
reconcileChildren(current, workInProgress, nextChildren, renderLanes);
}
return workInProgress.child;
}

普通 DOM 标签类型的节点(如div,span,p),会进入updateHostComponent:

// ...省略部分无关代码
function updateHostComponent(
current: Fiber | null,
workInProgress: Fiber,
renderLanes: Lanes,
) {
// 1. 状态计算, 由于HostComponent是无状态组件, 所以只需要收集 nextProps即可, 它没有 memoizedState
const type = workInProgress.type;
const nextProps = workInProgress.pendingProps;
const prevProps = current !== null ? current.memoizedProps : null;
// 2. 获取下级`ReactElement`对象
let nextChildren = nextProps.children;
const isDirectTextChild = shouldSetTextContent(type, nextProps);
if (isDirectTextChild) {
// 如果子节点只有一个文本节点, 不用再创建一个HostText类型的fiber
nextChildren = null;
} else if (prevProps !== null && shouldSetTextContent(type, prevProps)) {
// 特殊操作需要设置fiber.flags
workInProgress.flags |= ContentReset;
}
// 特殊操作需要设置fiber.flags
markRef(current, workInProgress);
// 3. 根据`ReactElement`对象, 调用`reconcileChildren`生成`Fiber`子节点(只生成`次级子节点`)
reconcileChildren(current, workInProgress, nextChildren, renderLanes);
return workInProgress.child;
}

回溯阶段 completeWork

completeUnitOfWork(unitOfWork)(源码地址), 处理 beginWork 阶段已经创建出来的 fiber 节点, 核心逻辑:

  1. 调用completeWork
    • 给fiber节点(tag=HostComponent, HostText)创建 DOM 实例, 设置fiber.stateNode局部状态(如tag=HostComponent, HostText节点: fiber.stateNode 指向这个 DOM 实例).
    • 为 DOM 节点设置属性, 绑定事件(这里先说明有这个步骤, 详细的事件处理流程, 在合成事件原理中详细说明).
    • 设置fiber.flags标记
  2. 把当前 fiber 对象的副作用队列(firstEffect和lastEffect)添加到父节点的副作用队列之后, 更新父节点的firstEffect和lastEffect指针.
  3. 识别beginWork阶段设置的fiber.flags, 判断当前 fiber 是否有副作用(增,删,改), 如果有, 需要将当前 fiber 加入到父节点的effects队列, 等待commit阶段处理.
function completeUnitOfWork(unitOfWork: Fiber): void {
let completedWork = unitOfWork;
// 外层循环控制并移动指针(`workInProgress`,`completedWork`等)
do {
const current = completedWork.alternate;
const returnFiber = completedWork.return;
if ((completedWork.flags & Incomplete) === NoFlags) {
let next;
// 1. 处理Fiber节点, 会调用渲染器(调用react-dom包, 关联Fiber节点和dom对象, 绑定事件等)
next = completeWork(current, completedWork, subtreeRenderLanes); // 处理单个节点
if (next !== null) {
// 如果派生出其他的子节点, 则回到`beginWork`阶段进行处理
workInProgress = next;
return;
}
// 重置子节点的优先级
resetChildLanes(completedWork);
if (
returnFiber !== null &&
(returnFiber.flags & Incomplete) === NoFlags
) {
// 2. 收集当前Fiber节点以及其子树的副作用effects
// 2.1 把子节点的副作用队列添加到父节点上
if (returnFiber.firstEffect === null) {
returnFiber.firstEffect = completedWork.firstEffect;
}
if (completedWork.lastEffect !== null) {
if (returnFiber.lastEffect !== null) {
returnFiber.lastEffect.nextEffect = completedWork.firstEffect;
}
returnFiber.lastEffect = completedWork.lastEffect;
}
// 2.2 如果当前fiber节点有副作用, 将其添加到子节点的副作用队列之后.
const flags = completedWork.flags;
if (flags > PerformedWork) {
// PerformedWork是提供给 React DevTools读取的, 所以略过PerformedWork
if (returnFiber.lastEffect !== null) {
returnFiber.lastEffect.nextEffect = completedWork;
} else {
returnFiber.firstEffect = completedWork;
}
returnFiber.lastEffect = completedWork;
}
}
} else {
// 异常处理, 本节不讨论
}
const siblingFiber = completedWork.sibling;
if (siblingFiber !== null) {
// 如果有兄弟节点, 返回之后再次进入`beginWork`阶段
workInProgress = siblingFiber;
return;
}
// 移动指针, 指向下一个节点
completedWork = returnFiber;
workInProgress = completedWork;
} while (completedWork !== null);
// 已回溯到根节点, 设置workInProgressRootExitStatus = RootCompleted
if (workInProgressRootExitStatus === RootIncomplete) {
workInProgressRootExitStatus = RootCompleted;
}
}

接下来分析fiber处理函数completeWork

function completeWork(
current: Fiber | null,
workInProgress: Fiber,
renderLanes: Lanes,
): Fiber | null {
const newProps = workInProgress.pendingProps;
switch (workInProgress.tag) {
case ClassComponent: {
// Class类型不做处理
return null;
}
case HostRoot: {
const fiberRoot = (workInProgress.stateNode: FiberRoot);
if (fiberRoot.pendingContext) {
fiberRoot.context = fiberRoot.pendingContext;
fiberRoot.pendingContext = null;
}
if (current === null || current.child === null) {
// 设置fiber.flags标记
workInProgress.flags |= Snapshot;
}
return null;
}
case HostComponent: {
popHostContext(workInProgress);
const rootContainerInstance = getRootHostContainer();
const type = workInProgress.type;
if (current !== null && workInProgress.stateNode != null) {
// update逻辑, 初次render不会进入
} else {
const currentHostContext = getHostContext();
// 1. 创建DOM对象
const instance = createInstance(
type,
newProps,
rootContainerInstance,
currentHostContext,
workInProgress,
);
// 2. 把子树中的DOM对象append到本节点的DOM对象之后
appendAllChildren(instance, workInProgress, false, false);
// 设置stateNode属性, 指向DOM对象
workInProgress.stateNode = instance;
if (
// 3. 设置DOM对象的属性, 绑定事件等
finalizeInitialChildren(
instance,
type,
newProps,
rootContainerInstance,
currentHostContext,
)
) {
// 设置fiber.flags标记(Update)
markUpdate(workInProgress);
}
if (workInProgress.ref !== null) {
// 设置fiber.flags标记(Ref)
markRef(workInProgress);
}
return null;
}
}
}

可以看到在满足条件的时候也会设置fiber.flags, 所以设置fiber.flags并非只在beginWork阶段.

过程图解

针对本节的示例代码, 将整个fiber树构造过程表示出来:

构造前:

在上文已经说明, 进入循环构造前会调用prepareFreshStack刷新栈帧, 在进入fiber树构造循环之前, 保持这这个初始化状态:

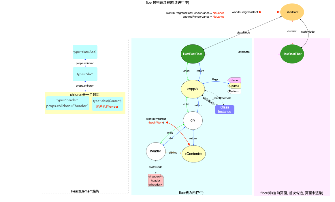
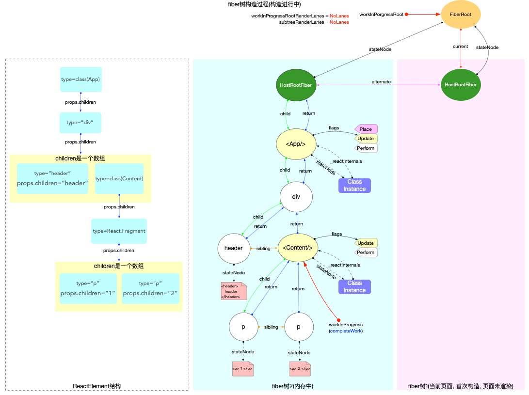
performUnitOfWork第 1 次调用(只执行beginWork):

  • 执行前: workInProgress指针指向HostRootFiber.alternate对象, 此时current = workInProgress.alternate指向fiberRoot.current是非空的(初次构造, 只在根节点时, current非空).
  • 执行过程: 调用updateHostRoot
    • 在reconcileChildren阶段, 向下构造次级子节点fiber(<App/>), 同时设置子节点(fiber(<App/>))fiber.flags |= Placement
  • 执行后: 返回下级节点fiber(<App/>), 移动workInProgress指针指向子节点fiber(<App/>)

performUnitOfWork第 2 次调用(只执行beginWork):

  • 执行前: workInProgress指针指向fiber(<App/>)节点, 此时current = null
  • 执行过程: 调用updateClassComponent
    • 本示例中, class 实例存在生命周期函数componentDidMount, 所以会设置fiber(<App/>)节点workInProgress.flags |= Update
    • 另外也会为了React DevTools能够识别状态组件的执行进度, 会设置workInProgress.flags |= PerformedWork(在commit阶段会排除这个flag, 此处只是列出workInProgress.flags的设置场景, 不讨论React DevTools)
    • 需要注意classInstance.render()在本步骤执行后, 虽然返回了render方法中所有的ReactElement对象, 但是随后reconcileChildren只构造次级子节点
    • 在reconcileChildren阶段, 向下构造次级子节点div
  • 执行后: 返回下级节点fiber(div), 移动workInProgress指针指向子节点fiber(div)

performUnitOfWork第 3 次调用(只执行beginWork):

  • 执行前: workInProgress指针指向fiber(div)节点, 此时current = null
  • 执行过程: 调用updateHostComponent
    • 在reconcileChildren阶段, 向下构造次级子节点(本示例中, div有 2 个次级子节点)
  • 执行后: 返回下级节点fiber(header), 移动workInProgress指针指向子节点fiber(header)

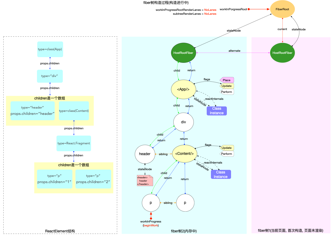
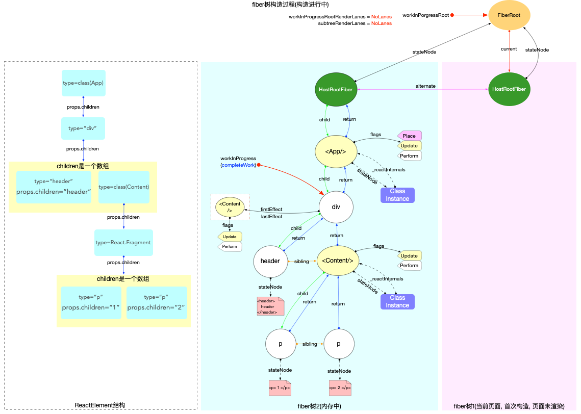
performUnitOfWork第 4 次调用(执行beginWork和completeUnitOfWork):

  • beginWork执行前: workInProgress指针指向fiber(header)节点, 此时current = null
  • beginWork执行过程: 调用updateHostComponent
    • 本示例中header的子节点是一个直接文本节点,设置nextChildren = null(直接文本节点并不会被当成具体的fiber节点进行处理, 而是在宿主环境(父组件)中通过属性进行设置. 所以无需创建HostText类型的 fiber 节点, 同时节省了向下遍历开销.).
    • 由于nextChildren = null, 经过reconcileChildren阶段处理后, 返回值也是null
  • beginWork执行后: 由于下级节点为null, 所以进入completeUnitOfWork(unitOfWork)函数, 传入的参数unitOfWork实际上就是workInProgress(此时指向fiber(header)节点)

  • completeUnitOfWork执行前: workInProgress指针指向fiber(header)节点
  • completeUnitOfWork执行过程: 以fiber(header)为起点, 向上回溯

第 1 次循环:

  1. 执行completeWork函数
    • 创建fiber(header)节点对应的DOM实例, 并append子节点的DOM实例
    • 设置DOM属性, 绑定事件等(本示例中, 节点fiber(header)没有事件绑定)
  2. 上移副作用队列: 由于本节点fiber(header)没有副作用(fiber.flags = 0), 所以执行之后副作用队列没有实质变化(目前为空).
  3. 向上回溯: 由于还有兄弟节点, 把workInProgress指针指向下一个兄弟节点fiber(<Content/>), 退出completeUnitOfWork.

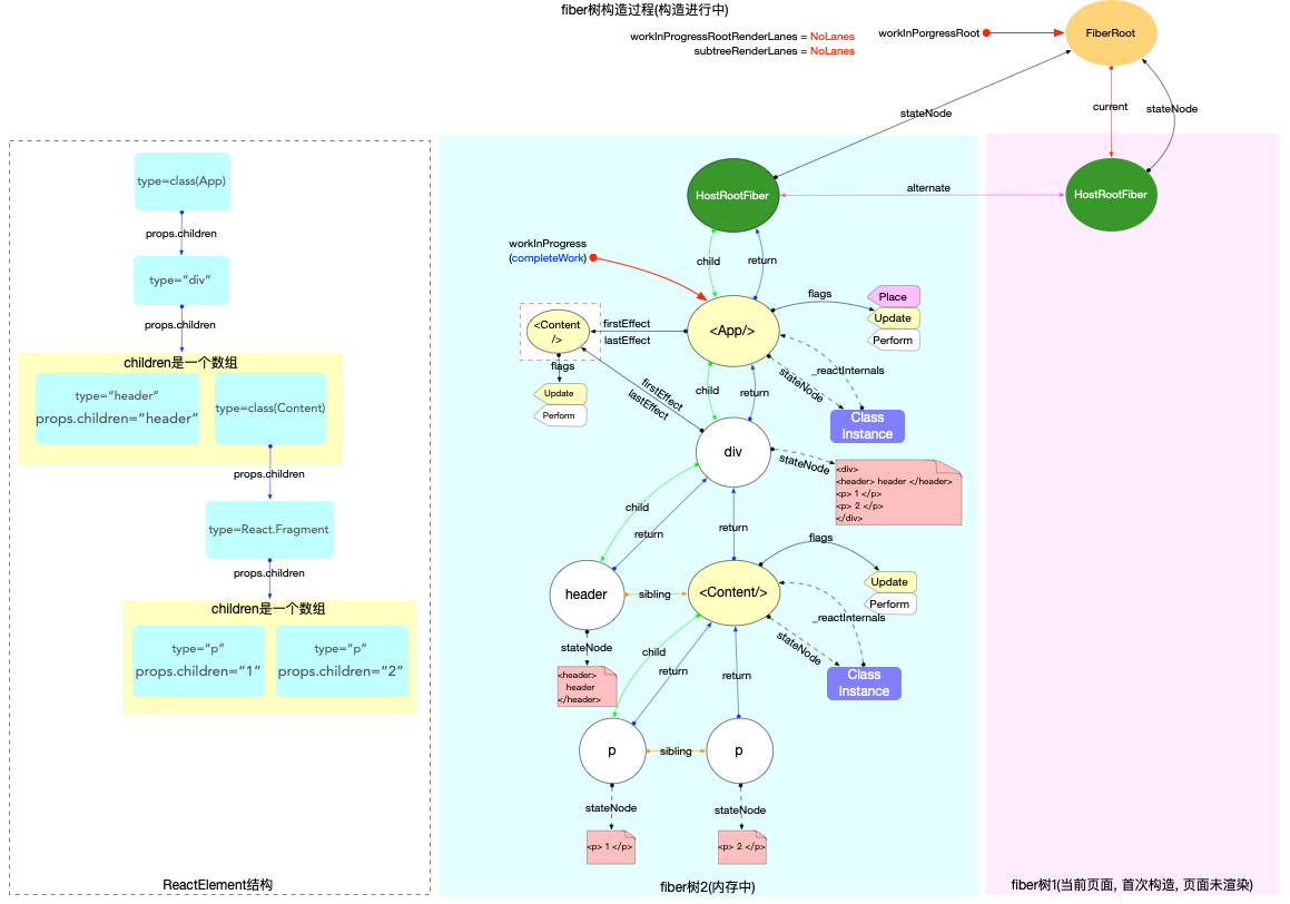
performUnitOfWork第 5 次调用(执行beginWork):

  • 执行前:workInProgress指针指向fiber(<Content/>)节点.
  • 执行过程: 这是一个class类型的节点, 与第 2 次调用逻辑一致.
  • 执行后: 返回下级节点fiber(p), 移动workInProgress指针指向子节点fiber(p)

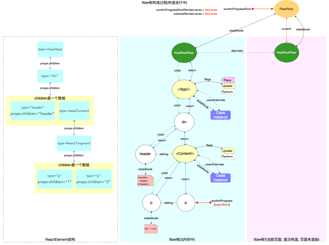
performUnitOfWork第 6 次调用(执行beginWork和completeUnitOfWork):与第 4 次调用中创建fiber(header)节点的逻辑一致. 先后会执行beginWork和completeUnitOfWork, 最后构造 DOM 实例, 并将把workInProgress指针指向下一个兄弟节点fiber(p).

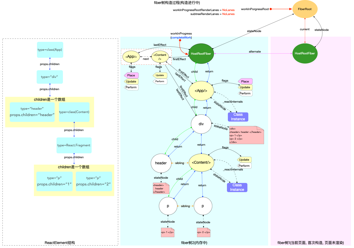
performUnitOfWork第 7 次调用(执行beginWork和completeUnitOfWork):

  • beginWork执行过程: 与上次调用中创建fiber(p)节点的逻辑一致
  • completeUnitOfWork执行过程: 以fiber(p)为起点, 向上回溯

第 1 次循环:

  1. 执行completeWork函数: 创建fiber(p)节点对应的DOM实例, 并append子树节点的DOM实例
  2. 上移副作用队列: 由于本节点fiber(p)没有副作用, 所以执行之后副作用队列没有实质变化(目前为空).
  3. 向上回溯: 由于没有兄弟节点, 把workInProgress指针指向父节点fiber(<Content/>)

第 2 次循环:

  1. 执行completeWork函数: class 类型的节点不做处理
  2. 上移副作用队列:
    • 本节点fiber(<Content/>)的flags标志位有改动(completedWork.flags > PerformedWork), 将本节点添加到父节点(fiber(div))的副作用队列之后(firstEffect和lastEffect属性分别指向副作用队列的首部和尾部).
  3. 向上回溯: 把workInProgress指针指向父节点fiber(div)

第 3 次循环:

  1. 执行completeWork函数: 创建fiber(div)节点对应的DOM实例, 并append子树节点的DOM实例
  2. 上移副作用队列:
    • 本节点fiber(div)的副作用队列不为空, 将其拼接到父节点fiber<App/>的副作用队列后面.
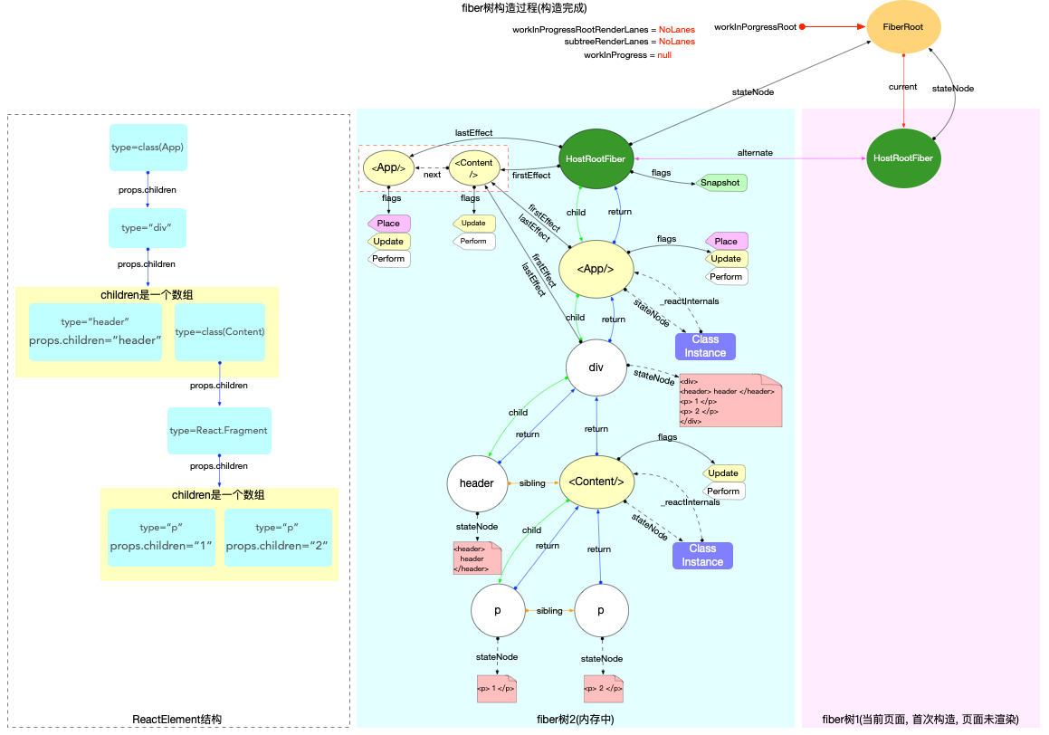
  3. 向上回溯: 把workInProgress指针指向父节点fiber(<App/>)

第 4 次循环:

  1. 执行completeWork函数: class 类型的节点不做处理
  2. 上移副作用队列:
    • 本节点fiber(<App/>)的副作用队列不为空, 将其拼接到父节点fiber(HostRootFiber)的副作用队列上.
    • 本节点fiber(<App/>)的flags标志位有改动(completedWork.flags > PerformedWork), 将本节点添加到父节点fiber(HostRootFiber)的副作用队列之后.
    • 最后队列的顺序是子节点在前, 本节点在后
  3. 向上回溯: 把workInProgress指针指向父节点fiber(HostRootFiber)

第 5 次循环:

  1. 执行completeWork函数: 对于HostRoot类型的节点, 初次构造时设置workInProgress.flags |= Snapshot
  2. 向上回溯: 由于父节点为空, 无需进入处理副作用队列的逻辑. 最后设置workInProgress=null, 并退出completeUnitOfWork

到此整个fiber树构造循环已经执行完毕, 拥有一棵完整的fiber树, 并且在fiber树的根节点上挂载了副作用队列, 副作用队列的顺序是层级越深子节点越靠前.

renderRootSync函数退出之前, 会重置workInProgressRoot = null, 表明没有正在进行中的render. 且把最新的fiber树挂载到fiberRoot.finishedWork上. 这时整个 fiber 树的内存结构如下(注意fiberRoot.finishedWork和fiberRoot.current指针,在commitRoot阶段会进行处理):

总结

本节演示了初次创建fiber树的全部过程, 跟踪了创建过程中内存引用的变化情况. fiber树构造循环负责构造新的fiber树, 构造过程中同时标记fiber.flags, 最终把所有被标记的fiber节点收集到一个副作用队列中, 这个副作用队列被挂载到根节点上(HostRootFiber.alternate.firstEffect). 此时的fiber树和与之对应的DOM节点都还在内存当中, 等待commitRoot阶段进行渲染.