图解React图解React
  • 原理解析
  • 高频算法
  • 面试题
⌘ K
基本概念
宏观包结构
两大工作循环
高频对象
运行核心
启动过程
reconciler 运作流程
优先级管理
调度原理
fiber 树构造(基础准备)
fiber 树构造(初次创建)
fiber 树构造(对比更新)
fiber 树渲染
状态管理
状态与副作用
Hook 原理(概览)
Hook 原理(状态Hook)
Hook 原理(副作用Hook)
context 原理
交互
合成事件
Copyright © 2023 | Powered by dumi

React 应用的宏观包结构(web 开发)

React 工程目录的 packages 下包含 35 个包(@17.0.2版本). 其中与web开发相关的核心包共有 4 个, 本系列近 20 篇文章, 以这 4 个包为线索进行展开, 深入理解 react 内部作用原理.

基础包结构

  1. react

    react 基础包, 只提供定义 react 组件(ReactElement)的必要函数, 一般来说需要和渲染器(react-dom,react-native)一同使用. 在编写react应用的代码时, 大部分都是调用此包的 api.

  2. react-dom

    react 渲染器之一, 是 react 与 web 平台连接的桥梁(可以在浏览器和 nodejs 环境中使用), 将react-reconciler中的运行结果输出到 web 界面上. 在编写react应用的代码时,大多数场景下, 能用到此包的就是一个入口函数ReactDOM.render(<App/>, document.getElementById('root')), 其余使用的 api, 基本是react包提供的.

  3. react-reconciler

    react 得以运行的核心包(综合协调react-dom,react,scheduler各包之间的调用与配合). 管理 react 应用状态的输入和结果的输出. 将输入信号最终转换成输出信号传递给渲染器.

    • 接受输入(scheduleUpdateOnFiber), 将fiber树生成逻辑封装到一个回调函数中(涉及fiber树形结构, fiber.updateQueue队列, 调和算法等),
    • 把此回调函数(performSyncWorkOnRoot或performConcurrentWorkOnRoot)送入scheduler进行调度
    • scheduler会控制回调函数执行的时机, 回调函数执行完成后得到全新的 fiber 树
    • 再调用渲染器(如react-dom, react-native等)将 fiber 树形结构最终反映到界面上
  4. scheduler

    调度机制的核心实现, 控制由react-reconciler送入的回调函数的执行时机, 在concurrent模式下可以实现任务分片. 在编写react应用的代码时, 同样几乎不会直接用到此包提供的 api.

    • 核心任务就是执行回调(回调函数由react-reconciler提供)
    • 通过控制回调函数的执行时机, 来达到任务分片的目的, 实现可中断渲染(concurrent模式下才有此特性)

宏观总览

架构分层

为了便于理解, 可将 react 应用整体结构分为接口层(api)和内核层(core)2 个部分

  1. 接口层(api) react包, 平时在开发过程中使用的绝大部分api均来自此包(不是所有). 在react启动之后, 正常可以改变渲染的基本操作有 3 个.

    • class 组件中使用setState()
    • function 组件里面使用 hook,并发起dispatchAction去改变 hook 对象
    • 改变 context(其实也需要setState或dispatchAction的辅助才能改变)

    以上setState和dispatchAction都由react包直接暴露. 所以要想 react 工作, 基本上是调用react包的 api 去与其他包进行交互.

  2. 内核层(core) 整个内核部分, 由 3 部分构成:

    1. 调度器 scheduler包, 核心职责只有 1 个, 就是执行回调.
      • 把react-reconciler提供的回调函数, 包装到一个任务对象中.
      • 在内部维护一个任务队列, 优先级高的排在最前面.
      • 循环消费任务队列, 直到队列清空.
    2. 构造器 react-reconciler包, 有 3 个核心职责:
      1. 装载渲染器, 渲染器必须实现HostConfig协议(如: react-dom), 保证在需要的时候, 能够正确调用渲染器的 api, 生成实际节点(如: dom节点).
      2. 接收react-dom包(初次render)和react包(后续更新setState)发起的更新请求.
      3. 将fiber树的构造过程包装在一个回调函数中, 并将此回调函数传入到scheduler包等待调度.
    3. 渲染器 react-dom包, 有 2 个核心职责:
      1. 引导react应用的启动(通过ReactDOM.render).
      2. 实现HostConfig协议(源码在 ReactDOMHostConfig.js 中), 能够将react-reconciler包构造出来的fiber树表现出来, 生成 dom 节点(浏览器中), 生成字符串(ssr).

注意:

  • 此处分层的标准并非官方说法, 因为官方没有架构分层这样的术语.
  • 本文只是为了深入理解 react, 在官方标准之外, 对其进行分解和剖析, 方便我们理解 react 架构.

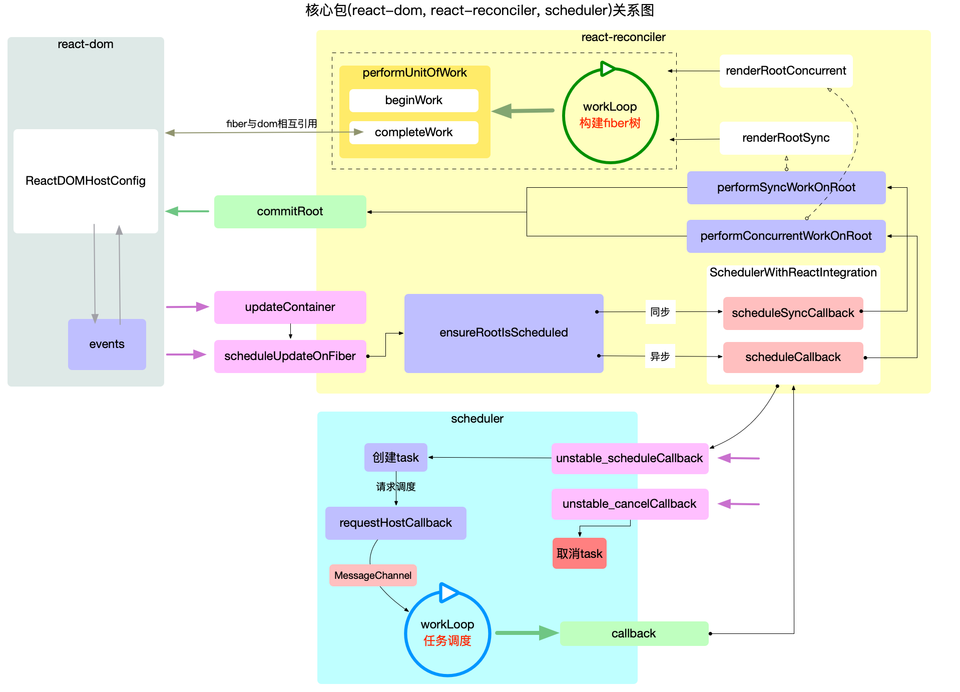
内核关系

现将内核 3 个包的主要职责和调用关系, 绘制到一张概览图上:

注意:

  • 红色方块代表入口函数, 绿色方块代表出口函数.
  • package 之间的调用脉络就是通过板块间的入口和出口函数连接起来的.

通过此概览图, 基本可以表述 react 内核层的宏观结构. 后面的章节, 会按照此图的思路深入到对应的模块逐一解读.

总结

本文从宏观架构的角度, 阐述了react核心包之间的依赖和调用关系, 使读者对react架构有简单的认识. 另外也给读者提供一个阅读源码的思路, 先整体浏览, 再深入分析, 各个击破.